よくあるご質問

キーワードから探す

  • FAQ検索
  • ID検索

※スペースで区切って複数検索が可能です。

カテゴリで絞り込む

カテゴリから探す

ID:6483
作成日: 2026/02/20
リクエストされたURLのチェック順序(ISGC)
以下の順番でチェックを行います。

クライアントアプリによる判定

 様々なWebサービスやアプリを正常にご利用いただくために、以下のようにリクエストされたwebページの閲覧をフィルタリング除外や許可または、規制します。
 ※「フィルタリング判定」に到達する場合は、後述のISGCフィルタリングサーバーによる判定をご確認ください。

ISGC Agent iOS/Android.png




スクリーンショット 2024-09-11 211902.png



スクリーンショット 2024-09-12 160143.png



クラウドPAC(クラウドPAC配信(assist iOS))利用による判定処理.png



ISGC assist内部プロキシ(フィルタリング無効ホスト)における判定処理.png




ISGC assist Android.png



上記の特定のドメインをフィルタリングから除外する設定手順および、詳細は、以下のFAQに記載がありますので、合わせてご確認ください。

ISGC のフィルタリングから特定の宛先ホストへの通信を除外する方法

[フィルタリング無効ホスト]と[除外対象ホスト]の除外機能の違いについて(ISGC assist iOS)

各種除外機能の違い(ISGC Agent for C
rome OS

各種除外機能の違い(ISGC assist)

ISGC Agent (Chrome OS) にて除外の必要な学習サービス

【ISGC Agent Android】フィルタリング無効ホストの登録数の制限事項について



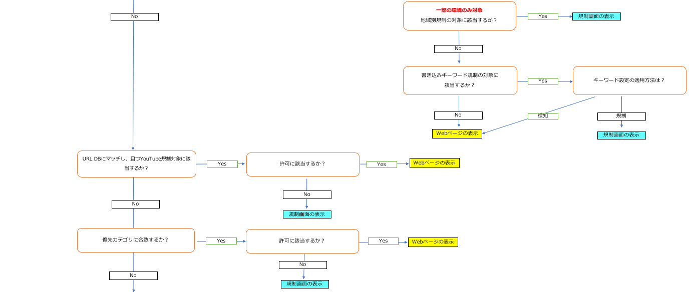
ISGCフィルタリングサーバーによる判定

    クライアント PC やモバイルデバイス(エージェント利用オプションが有効な場合)からのリクエストは、ISGCフィルタリングサーバーに送信され、
    フィルタリング設定に従って、リクエストされたwebページの閲覧を許可または、規制します。


フィルタリング判定1.png
フィルタリング判定2.png
フィルタリング判定3.pngフィルタリング判定4.png
フィルタリング判定5.png
フィルタリング判定6.png
対象バージョン
 
対象ビルド
 
一般情報
この内容は参考になりましたか?
ご回答いただきまして、ありがとうございます。
今後の参考にさせていただきます。
Powered by i-ask
Page Top